DB
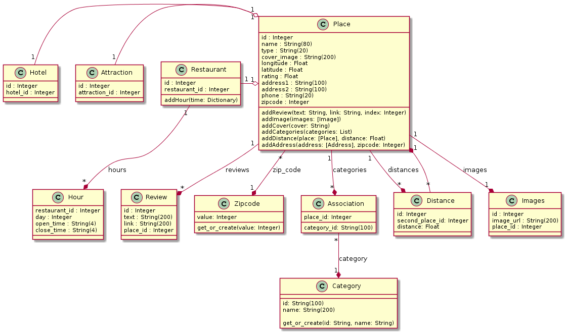
This UML diagram describes how our tables are laid out in our database.
Hotels, Attractions, and Restaurants are children of the Place table.
A place contains information that is needed to be displayed on the website for each instance of a model. Each place holds a relationship to several entries in the Images table(contains an image url), Distance table, Association table, Review table(contains a text preview of a Yelp review and a link to the full page), and an entry in the Zipcode table(assigns a unique ID to each zip code in the database).
The Distance and Association tables are slightly more complex. The distance table associates a place and a distance to another place. An Association relates a category to a specific place.
Unique to restaurants is a relationship to several entries in the hour table, which contains an opening hour and closing hour for a specific day.
